會員登錄
軟體搜尋
您的位置: 網站首頁 >> 程式軟體光碟 >> 程式設計 >> 商品詳情
商品詳情
|
商品編號:CB15653 碟片數量:1片 銷售價格:200 瀏覽次數:14039
【轉載TXT文檔】 |
您可能也喜歡:
CB42840--dbForge Studio for PostgreSQL Professional 2025.2.109 x64 (PostgreSQL資料庫管理和開發軟體) 英文破解版
CB42868--Markdown Monster 3.11 代碼編輯和查看軟體 英文破解版
CB42884--Valentina Studio Pro 16.3.0 x64 非常強大的資料庫管理軟體 英文破解版
CB42899--Claris FileMaker Pro 22.0.4.406 x64 低代碼開發軟體 英文破解版
CB42903--Database Tour Pro 11.5.10.540 x64 資料庫查看、編輯和列印軟體 英文破解版
商品描述
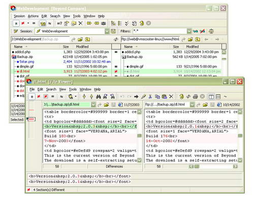
Scooter Software Beyond Compare v3.1.6.10721 Linux 英文正式版(編程開發工具)
![]()
破解說明:含破解檔
軟體簡介:
Scooter Software Beyond Compare v3.1.6.10721 Linux 英文正式版(編程開發工具)
官方網址:http://www.scootersoftware.com/moreinfo.php
軟體簡介:Beyond Compare 是一套超級的檔, 主要用於管理程式源代碼的版本控制,
比較根源程式(或其他文字檔案)的內容更新情況, 便於合併輸出. 此外, 他還可以比
較目錄,不僅可以快速比較出兩個目錄的不同。程式內建了檔流覽器,方便您對檔、
檔夾、壓縮包、FTP網站之間的差異對比以及資料同步。

破解說明:含破解檔
軟體簡介:
Scooter Software Beyond Compare v3.1.6.10721 Linux 英文正式版(編程開發工具)
官方網址:http://www.scootersoftware.com/moreinfo.php
軟體簡介:Beyond Compare 是一套超級的檔, 主要用於管理程式源代碼的版本控制,
比較根源程式(或其他文字檔案)的內容更新情況, 便於合併輸出. 此外, 他還可以比
較目錄,不僅可以快速比較出兩個目錄的不同。程式內建了檔流覽器,方便您對檔、
檔夾、壓縮包、FTP網站之間的差異對比以及資料同步。
