會員登錄
軟體搜尋
您的位置: 網站首頁 >> 程式軟體光碟 >> 系統工具 >> 商品詳情
商品詳情
|
商品編號:CB15682 碟片數量:1片 銷售價格:200 瀏覽次數:9658
【轉載TXT文檔】 |
您可能也喜歡:
CB43276--Abelssoft EverDoc 2026 v11.03.70691 強大的文檔管理軟體 英文破解版
CB43294--East Imperial Magic Partition Recovery 5.2 分區恢復軟體 英文破解版
CB43307--RS Office Recovery 5.0 (Office文檔恢復軟體) 英文破解版
CB43314--SysTools Split PST 9.1 (outlook PST檔拆分軟體) 英文破解版
CB43230--TechSmith Camtasia 26.0.3 x64 螢幕錄影和編輯軟體 英文破解版
商品描述
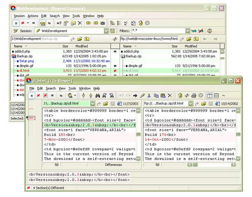
Scooter Software Beyond Compare v3.1.7.10865 英文正式版(應用工具)
![]()
軟體簡介:
Scooter Software Beyond Compare v3.1.7.10865 英文正式版(應用工具)
官方網址:http://www.scootersoftware.com/moreinfo.php
Beyond Compare 是一套超級的檔, 主要用於管理程式源代碼的版本控制, 比較根源程式
(或其他文字檔案)的內容更新情況, 便於合併輸出. 此外, 他還可以比較目錄,不僅可以
快速比較出兩個目錄的不同。程式內建了檔流覽器,方便您對檔、檔夾、壓縮包、FTP網站
之間的差異對比以及資料同步。

軟體簡介:
Scooter Software Beyond Compare v3.1.7.10865 英文正式版(應用工具)
官方網址:http://www.scootersoftware.com/moreinfo.php
Beyond Compare 是一套超級的檔, 主要用於管理程式源代碼的版本控制, 比較根源程式
(或其他文字檔案)的內容更新情況, 便於合併輸出. 此外, 他還可以比較目錄,不僅可以
快速比較出兩個目錄的不同。程式內建了檔流覽器,方便您對檔、檔夾、壓縮包、FTP網站
之間的差異對比以及資料同步。
